Note
This activity is fully described. Click a decomposition, activity, or input/output/control/mechanism for descriptions and examples that are relevant for consuming in a circular economy..
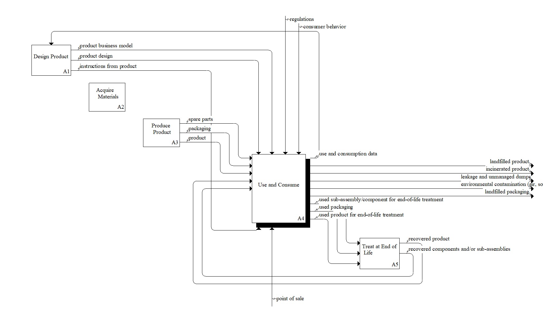
Activity-in-Diagram: Use and Consume
Description
Consumer ownership of the product after distribution [1]Owning Diagram: A0: Produce in a circular economy
Decomposition
Output
Mechanism
Disclaimer: Certain commercial equipment, instruments, or materials are identified in this documentation to foster understanding. Such identification does not imply recommendation or endorsement by the National Institute of Standards and Technology, nor does it imply that the materials or equipment identified are necessarily the best available for the purpose.