BF Specification of CVE-2013-4930 — Memory Overflow in Wireshark v1.8.x before v1.8.9 and v1.10.x before v1.10.1 (trace from SARD-231364)
Missing verification on the range for the user-controlled 'len_field' (0, but must be at least 1) results in a wrong value, which becomes a wrong argument for the subtraction ‘-‘ operator in 'len_field-1'. The result is -1, and the sign is flipped; as 'body_len' is an unsigned integer, the ‘=’ operator coerces the passed-out result to a distorted value (UINT_MAX), which, when used to allocate memory on the heap, leads to memory overflow. If exploited, this can lead to denial of service – assertion failure and application exit.
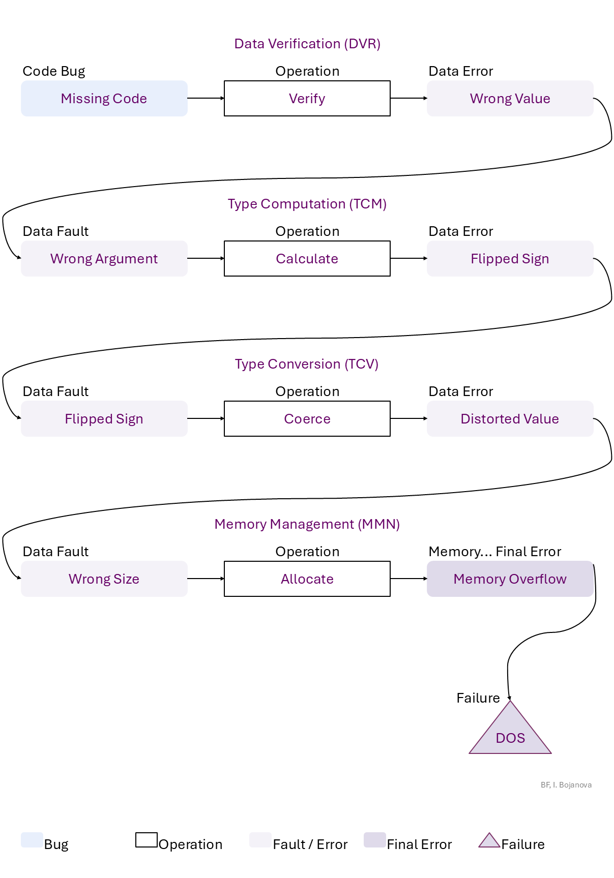
Missing Code to Verify (length (0, but must be at least 1)) of Stored data using Range mechanism (len_field must be at least 1) in Codebase source code (wireshark-1.8.0/epan/dissectors/packet-dvbci.c#L4044) in Local execution space leads to Wrong Value ('len_field') error, which propagates to
Wrong Argument (in in '*body_len = len_field-1;') to Calculate of Bound name (to body_len) of Numeric data (0) using Operator mechanism (subtraction '-') in Codebase source code (wireshark-1.8.0/epan/dissectors/packet-dvbci.c #L4044) in Local execution space that results in Flipped Sign (as '(len_field-1)' is -1,) error, which propagates to
Flipped Sign (in in '*body_len = len_field-1;', where body_len is guint32, but is being assigned -1,) to Coerce of Bound name (to body_len) of Numeric data (-1) of Primitive type using Pass Out mechanism (assignment '=' operator) in Codebase source code (wireshark-1.8.0/epan/dissectors/packet-dvbci.c #L4044) in Local execution space that results in Distorted Value ('UINT_MAX' (large positive integer)) error, which propagates to
Wrong Size (in in 'fd->data = g_malloc(fd->len);' ('fd->len' set from 'frag_data_len' set from 'body_len')) to Allocate with Used size using Explicit mechanism (g_malloc()) in Codebase source code (wireshark-1.8.0/epan/reassemble.c# L1333) in Userland execution space that results in Memory Overflow final error, which can be exploited toward
Denial of Service (DOS) (Availability Loss) security failure.
| vendor:product: wireshark:wireshark:1.8.0 | Bug Report | Code with Bug | Code with Fix | NVD Entry |
| Class | Definition |
| DVR | Data Verification (DVR) class – Data are verified (semantics check) or corrected (assign, remove) improperly. |
| TCM | Type Computation (TCM) class – An arithmetic expression (over numbers, strings, or pointers) is calculated improperly, or a boolean condition is evaluated improperly. |
| TCV | Type Conversion (TCV) class – Data are converted or coerced into other type improperly. |
| MMN | Memory Management (MMN) class – An object is allocated, deallocated, or resized improperly. |
| Operation | Definition |
| Verify | Verify operation – Check data semantics (proper value/meaning) in order to accept (and possibly correct) or reject it. |
| Calculate | Calculate operation – Find the result of a numeric, pointer, or string operation. |
| Coerce | Coerce operation – Implicitly (forced by the Type System) convert the value of a passed in/out argument or the return into the corresponding parameter or return data type. (Type Coercion is known also as Type Juggling.) |
| Allocate | Allocate operation – Reserve space in memory for an object; defines its initial boundaries and size. |
| Cause/Consequence | Definition |
| Code Defect Bug | Code Defect bug type operation – The operation has a bug, which is the first cause for the chain of weaknesses underlying a software security vulnerability. The bug must be fixed to resolve the vulnerability. |
| Missing Code | Missing Code bug – The entire operation implementation or a part of its specification is absent. |
| Data Error/Fault | Data fault/error type – The object data has harmed semantics or inconsistent or wrong value |
| Wrong Value | Wrong Value fault/error – Data value is not accurate value (e.g., outside of a range). |
| Wrong Argument | Wrong Argument fault/error – Inaccurate input data value, i.e., non-verified for harmed semantics. |
| Flipped Sign | Flipped Sign fault/error – Sign bit is overwritten from type related calculation. |
| Distorted Value | Distorted Value fault/error – Incorrect value (although fits type size) due to sign flip or signed/unsigned and vice versa cast. |
| Wrong Size | Wrong Size fault/error – The value used as size does not match the actual size of the object. |
| Memory Corruption/Disclosure Final Error | Memory Corruption/Disclosure exploitable error type – An exploitable or undefined system behavior caused by memory addressing, allocation, use, and deallocation bugs. |
| Memory Overflow | Memory Overflow exploitable error – More memory is requested than available. |
| Operation Attribute | Definition |
| Mechanism | Mechanism operation attribute type – Shows how the buggy/faulty operation code is performed. |
| Range | Range operation attribute – Checking data are within a (min, max) interval. |
| Operator | Operator operation attribute – A function with a symbolic name that implements a mathematical, relational or logical operation. |
| Pass Out | Pass Out operation attribute – Supplying "out" or "in/out" arguments' data values or a return value to a function/ operator. |
| Explicit | Explicit operation attribute – The operation is performed by a function/method call. |
| Source Code | Source Code operation attribute type – Shows where the buggy/faulty operation code is in the program – in what kind of software. |
| Codebase | Codebase operation attribute – The operation is in the programmer's code - in the application itself. |
| Execution Space | Execution Space operation attribute type – Shows where the buggy/faulty operation code is running or with what privilege level). |
| Local | Local operation attribute – The bugged code runs in an environment with access control policy with limited (local user) permission. |
| Userland | Userland operation attribute – The bugged code runs in an environment with privilege levels, but in unprivileged mode (e.g., ring 3 in x86 architecture). |
| Operand Attribute | Definition |
| Data State | State operand attribute type operand attribute – Shows where the data come from. |
| Stored | Stored operand attribute – The data are from a permanent storage (e.g., file, database on a storage device). |
| Name State | State – Shows at what stage the entity name is. |
| Bound | Bound operand attribute – The name is linked to a declared (or inferred) data type, a defined object's data, or a called function implementation. |
| Data Kind | Kind operand attribute type – Shows what the data value is. |
| Numeric | Numeric operand attribute – A number – a sequence of digits. |
| Type Kind | Kind operand attribute type – Shows what the data type composition is. |
| Primitive | Primitive operand attribute – A scalar data type that mimics the hardware units - e.g., int (long, short, signed), float, double, string, Boolean. A primitive data type is only language defined and is not built from other data types. |
| Address State | State operand attribute type – Shows where the address is in the memory layout. |
| Heap | Heap operand attribute – The object is a dynamically allocated data structure (e.g., via malloc() and new). |





